Applicable versions and levels
Windows versions: V5.0L20 or later
Solaris versions: 5.0 or later
Linux versions: 5.2, V10.0L10 or later
Linux for Itanium versions: V12.0L10 or later
HP-UX versions: 10.0 or later
AIX versions: 10.0 or later
A
The following explains job net operations and their associated job net actions. You can execute the following operations for job nets:
Cancel
Forcibly cancels the job net being executed.
Start
Runs the job net immediately. The job net starts from the beginning.
On V13.0.0 or later, if a job net contains jobs (child and linked job nets) for which Valid only on startup days is set, the configuration information used for starting the job net varies depending on the status of the job net, as described below:
If the scheduled execution time is on the previous day or before and is in Carried over, Paused, or Waiting status, the job net is started using the configuration information shown in the Process flow tab of the Monitor Job Net window.
If the confirmation operation is enabled for a job net in Abended or Canceled status and the job net terminates abnormally or is canceled, then it is started with the configuration information displayed in the Previous process result tab of the Monitor Job Net window.
Note
Performing the start operation does not clear the message event.
Restart
Restarts the job net. The job net is executed starting from the job that terminated abnormally, but you can set a restart point specifying which job to start from. Refer to "Restarting job nets" for details.
Pause
Pauses the job net. The paused job net cannot be executed even if the execution conditions are satisfied. If the job net belongs to a group, the group will be in Executing status.
Continue
Continues a job net that was paused. When it is continued, the job net operates as follows:
If the job net was paused in the Waiting or end status (Completed, Pseudo-normal, Abended, or Canceled) and it is continued before its execution conditions are satisfied, it resumes the status it had before pausing. However, if it was paused in the end status and is rescheduled, its status will be Waiting.
If the job net was paused in the Waiting or end status (Completed, Pseudo-normal, Abended, or Canceled) and it is continued after its execution conditions are satisfied, it will resume.
If the job net execution conditions were satisfied while it was paused and the next scheduled start has been reached, a "refused" message is output to the jobdb*.log log file and the job net that was scheduled to start afterwards is not executed. Paused job nets are executed when the Continue operation is executed.

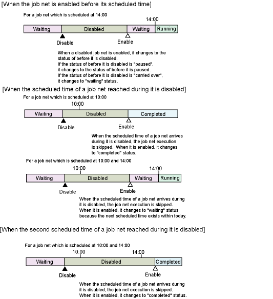
Disable
Disables the job net. The disabled job net is considered to be completed pseudo-normally when its execution time is reached, and is skipped. If the job net was paused and its execution conditions were satisfied while it was paused, it is considered to have completed pseudo-normally when it was disabled and is skipped.

If the job net belongs to a group, the subsequent disabled job net is executed when the first one is skipped.
On V11.0L10 and 11.0 or later, if a job net in Carried over status is disabled, the schedule is recreated at that time so that the next scheduled execution date/time is set when the job net is disabled.
Enable
Enables a job net that was disabled. If the job net was enabled after its execution time was reached, its status will be Completed. The job net is already skipped and will not be executed unless it is executed manually.
When it is enabled, the job net operates as follows:
If the job net was disabled in the Waiting or end status (Completed, Pseudo-normal, Abended, or Canceled) and it was enabled before its execution time was reached, it resumes the status it had before being disabled.
If the job net was disabled in Paused status and was enabled before its execution time was reached, it resumes the status it had before pausing.
On V11.0L10 and 11.0 or later, if the job net was disabled in Carried over status and was enabled before its execution time was reached, its status will be Waiting.
If the job net was disabled in the Waiting or end status (Completed, Pseudo-normal, Abended, or Canceled) or in Carried over (V11.0L10 and 11.0 or later) status, it will not be started. This is because the job net is skipped even if it is enabled after its execution time is reached.
If the job net was disabled in Paused status and was enabled after its execution time was reached, it is skipped and is not executed.

Confirm
Changes the job nets which terminated abnormally at the previous execution (on 10.1 and V10.0L20 or later, this includes job nets in Canceled status if Check canceled is enabled) to Confirmed status. The confirmation operation is enabled if you specified Validate job net confirmation (*1) in the Advanced Settings for Verification window displayed when you click Details under Verification at error occurrence in the Use function1 tab of the Define Jobscheduler Startup Parameters window. When Validate job net confirmation is specified and the job net remains in Abended status, it will not be executed even if the conditions for the next execution are satisfied. If the confirmation operation is performed for a job net that terminated abnormally, it is executed the next time the execution conditions are satisfied.
On 10.1 and V10.0L20 or later, you can enable confirmation of canceled job nets by specifying both Check canceled (*1) and Validate job net confirmation in the Advanced Settings for Verification window.
*1: On V13.2.0 or earlier, open the Define Jobscheduler Startup Parameters window and specify this setting in the Use function1 tab.
Reinstate (11.0 and V11.0L10 or later)
Cancels the execution results of the job nets (Completed, Pseudo-normal, Abended, Canceled) that have already been executed for the current day. This operation is available only when Once in a day is selected for Start only when message event has occurred under Execution condition in the Job Net Properties window.
When reinstated, the job net will be in Waiting status and will again be able to wait for a message event as its execution condition for the current day. If Scheduled start time is specified, the scheduled execution time for the current date is used, otherwise the current date is used..

If a scheduled start time has been specified and the job net is reinstated after the scheduled start time has passed, the job net changes to Waiting status. In such cases, delay monitoring (specified with the desired status) is not performed. If a message event is generated after the job net is reinstated, the job net is executed and changes to Waiting.

Revoke (11.0 and V11.0L10 or later)
Cancels the Carried over status of the job net.
When the job net is revoked, the schedule is reset to the next scheduled execution date/time and the job net changes to Waiting status.
If the next scheduled execution date/time passes while the job net is still in Carried over status because the awaited message event is not generated, a "refused" message is output to the jobdb*.log log file. The job net remains in Carried over status and the start schedule for that day is ignored. If the job net was in Carried over status, the schedule is set to the next scheduled execution date/time when the job net is revoked, and it changes to Waiting status.

Start with variable parameters (V13.3.0 or later)
Starts the job net with variable parameters specified. When a job net receives a variable parameter, it starts with a preset variable replaced by the variable parameter that was received.
Restarting job nets
When restarting a job net, you can select the jobs to be executed as follows:
Start execution from the job that terminated abnormally
If a restart point is set for a job before the job that terminated abnormally or the job of another system (there is no sequential relationship with the job that terminated abnormally), cancel the restart point setting and restart the job net.
Start execution from any job before the job that terminated abnormally
Set a restart point for any job before the job that terminated abnormally and restart the job net.
Skip the job that terminated abnormally and start execution from the next job
Set the Invalid at next restart option in the Control information tab of the Monitor - Job window for the job that terminated abnormally and restart the job net.
On 13.0 or later, if a job net contains jobs (child job nets and linked job nets) with the Valid only on startup days setting and the confirmation operation is enabled for a job net in Abended or Canceled status which then terminates abnormally or is canceled or confirmed, it is restarted with the configuration information displayed in the Previous process result tab of the Monitor Job Net window.