For groups, the status of the previous day affects the scheduling method.
When group is completed normally or pseudo-normal
Upon the day change time, the groups for the current day will be scheduled and be in the waiting status.
When group is executing or warning
If the group remains in the executing or the warning status beyond the day change time, the groups for the current day will be scheduled at the time of the group completion depending on the completion status (Completed, Pseudo-normal, Abended or Cancelled).
When in the normally completed or pseudo-normal status, the group will be in the waiting status.
When in the abended or cancelled status, the scheduling method will depend on whether or not the confirm operation is enabled. See "When group is abended" and "When group is cancelled".
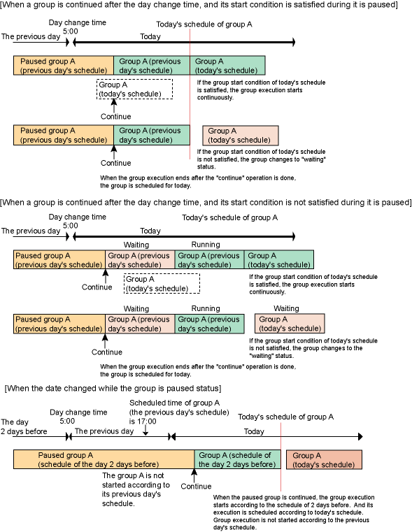
When group is paused
When the day change time comes while the group is in the paused status, the group will remain in the paused status and will not be scheduled for the current day.
If the execution conditions for the paused group are satisfied when it is resumed, the group will be executed and then scheduled for the current day. Furthermore, if the execution conditions for the current day are satisfied, the groups for the current day will continuously be executed.
If the execution conditions for the paused group are satisfied and the group is resumed beyond the day change time, the paused group will be executed after resuming and then the group will be scheduled for the current day. If the group execution conditions for the current day are satisfied, the groups will continuously be executed. If not, the group will resume the waiting status.
If the execution conditions of the paused group are not satisfied during paused and if the day change time comes, this group is released from being paused and waited to be executed. When the execution conditions are satisfied, the group is executed. After its execution, the group for the current day is re-scheduled. If the group execution conditions for the current day are satisfied, the groups will continuously be executed. If not, the group will resume the waiting status.
If the group remains in the paused status beyond two day change times and the execution conditions for the paused group are satisfied, the paused group will be started upon resuming and then scheduled for the current day. The groups of the past date (previous day, for example) will not be scheduled or executed.

When group is disabled
When the startup time comes while the group is in the disabled status, the group will be skipped and be pseudo-normal. Also, since the scheduled startup time for the current day is set when the group has been skipped, the startup schedules for the current day will not be carried over to the next day.
When group is abended
When the group has been abended, the scheduling method will vary depending on whether the confirm operation is enabled.
Whether confirmation operations are enabled is specified using the Advanced Settings for Verification window (which is displayed by clicking the Advanced Settings button under Verification at error occurrence in the Use function1 sheet of the Define Jobscheduler Startup Parameters window).
When confirm operation is not enabled
The abended group will be scheduled at the day change time and be in the waiting status.
When confirm operation is enabled
When the confirm operation is enabled, the job net status will be as follows.
When confirm operation is executed before the day change time
The group will be scheduled at the day change time and changed from the Confirmed status to the waiting status.
When confirm operation is executed for a group which remains in the abended status after the day change time
The group will remain in the abended status and will not be rescheduled even after the day change time arrives. The group will be re-scheduled and be in the waiting status when the confirm operation is executed.
If the confirm operation is executed after the execution conditions for the group are satisfied (when the group startup time for the current day comes, for example) while the group is in the abended status, the group for the current day will be started immediately.

If the restart operation is executed to the group which remains in the abended status beyond the day change time, the group will start execution, upon the restart operation, from the abended job in the abended job net or from the restart point. After the group completion, it will be re-scheduled depending on the group status.
When group is cancelled
When Systemwalker Operation Manager on the schedule server is V10.0 or earlier, the canceled group is re-scheduled after the day change time. The group status is changed from canceled to waiting to be executed.
For V10.1 or later versions, whether the confirm operation is enabled affects the scheduling method.
The Check canceled and the Validate group confirmation check boxes in the Advanced Settings for Verification window (which is displayed by clicking the Advanced Settings button in Verification at error occurrence in the Use function1 sheet of the Define Jobscheduler Startup Parameters window) determine whether confirmation is enabled.
When the confirm operation is enabled, the scheduling method is the same as when the group is in abended status. Just replace "abended" with "cancelled."
When the confirm operation is not enabled, the cancelled group will be scheduled at the day change time.
When group is waiting
When the day change time comes while the group is in the waiting status, the group will remain in the waiting status.
If the execution conditions for the waiting group are satisfied, the group will be executed and then scheduled for the current day.