This section describes the job net operations and the actions following the job net operations. The following operations can be executed for job nets.
Cancelled
Cancels the job net being executed.
Start
Starts the job net immediately. The job nets will be executed from the first one.
The configuration information used at the startup of a job net including the jobs (child or linked job nets) with the Valid only on startup days settings varies depending on the status as described below.
When the started job net has the startup time scheduled on the previous day or before and is in the Carried over/Paused/Waiting status, it is started up with the configuration information shown in the Process flow sheet of the Monitor Job Net window.
When the started job net has been abended or canceled while the "confirmation" operation in the Abended/Canceled status is enabled, it is started up with the configuration information shown in the Previous process result sheet of the Monitor Job Net window.
Note
The message event occurrence status will not be cleared after the startup operation. For details, see "14.4 Message Events and Job Net Actions".
Restart
Restarts the job net. Basically, execution of jobs starts from the abended job. It is possible to specify the first job to start by setting the restart point.
For details, see "Restarting job nets".
Pause
Pauses the job net. The paused job net cannot be executed even if the execution conditions are satisfied. If the job net belongs to a group, the group will be in the executing status.
Continue
Cancels the paused status of the job net. When resumed the job net acts as follows.
If the job net was in the waiting or finished (Completed, Pseudo-normal, Abended or Cancelled) status before the pause operation and is resumed before the execution conditions are satisfied, the job net will resume the status before the pause operation. However, if paused while in any finished status and is newly scheduled, the job net will be in the waiting status.
If the job net was in the waiting or finished (Completed, Pseudo-normal, Abended or Cancelled) status before the pause operation and is resumed after the execution conditions are satisfied, the job net will be executed after the continue operation.
If the execution conditions are satisfied while the job net is being paused, and the next scheduled startup time has come, the execution reject message "refused" will be output to the log file jobdb*.log and the job net will not be executed. The paused job net will be executed upon the continue operation.

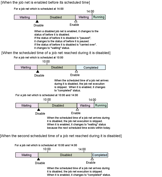
Disable
Disables the job net. The disabled job net is considered to be pseudo-normal when the startup time has come and will be skipped. When the execution conditions are satisfied while the job net is being paused, the job net will be considered to be pseudo-normal and skipped when disabled.

When the job net belongs to a group, the succeeding job net will be executed when the disabled job net is skipped.
If a carried over job net is disabled, the schedule will be re-created upon the disable operation and the job net will be disabled while the next scheduled startup date and time is specified.
Enable
Cancels the disabled status of the job net. When the disabled status is cancelled after the startup time of the job net, it will be terminated normally. The job net has already been skipped and will not start unless started manually.
When enabled, the job net acts as follows.
If the job net was in the waiting or finished (Completed, Pseudo-normal, Abended or Cancelled) status before the disable operation and is enabled before the startup time has come, the job net will resume the status before the disable operation.
If the job net was in the paused status before the disable operation and is enabled before the startup time has come, the job net will resume the status before the pause operation.
If the job net was in the carried over status before the disable operation and is enabled before the startup time has come, the job net will be in the waiting status.
Even if the job net was in the waiting, finished (Completed, Pseudo-normal, Abended or Cancelled) or carried over status before the disable operation and is enabled after the startup time has come, the job net will not be executed since it has already been skipped.
Even if the job net was in the paused status before the disable operation and is enabled after the startup time has come, the job net will not be executed since it has already been skipped.

Confirm
Brings the previously-abended job nets (including cancelled job nets when Check canceled option is checked in the Define Jobscheduler Startup Parameters window) to the confirmed status. Confirmation is enabled when Validate job net confirmation is selected in the Advanced Settings for Verification window (which is displayed by clicking the Advanced Settings button in Verification at error occurrence in the Use function1 sheet of the Define Jobscheduler Startup Parameters window). When the Validate job net confirmation option is selected and the job net remains in an abended state, the job net will not be executed even if the next execution conditions are satisfied. After confirm operation on the abended job net, the job net will be executed when the next execution conditions are satisfied.
Note that to enable verification with respect to canceled job nets, it is necessary to select Check canceled as well as Validate job net confirmation in the Advanced Settings for Verification window.
Reinstate
Cancels the execution results of the job nets (Completed, Pseudo-normal, Abended or Cancelled) which have been executed for the day. This operation is available only when Start only when message event has occurred is selected in the Job Net Properties window and Once in a day is checked.
After cancellation, the job net will be in the waiting status and be able to wait for a message event occurrence as the execution condition again. If Scheduled start time is specified, the scheduled startup date and time will be set for the day. If not specified, the current date will be set.

If Scheduled start time is specified and the reinstate operation is executed after the estimated start time, the job net will be in the waiting status upon execution of the reinstate operation. In such cases, delay monitoring via the delay monitoring specifications for the job or job net will not be carried out. When a message event occurs after the reinstate operation, the job net will be started and be in the executing status.

Revoke
Cancels the carried over status of the job net.
The scheduled startup date and time will be re-scheduled to the next ones upon execution of the revoke operation and the job net will be in the waiting status.
If the next scheduled startup date and time is passed while in the carried over status since the message event has not occurred, the execution reject message "refused" will be output to the log file jobdb*.log. The job net will remain in the carried over status, and the execution schedule for the current day will be ignored. The scheduled startup date and time will be re-scheduled to the next ones upon execution of the revoke operation and the job net will be in the waiting status.

Start with variable parameters
When a job net receives a variable parameter, it will start up with a preset variable replaced by the variable parameter.
Refer to "7.4 Starting a Job Net with Variable Parameters" for details.
Restarting job nets
When restarting job nets, jobs to be executed can be selected as follows.
Start execution from the abended job
If the restart point is set for a job before the abended job or a job of another system (not having preceding/succeeding relationship with the abended job), cancel the restart point setting and restart the job net.
Start execution from an optional job before the abended job
Set the restart point to an optional job before the abended job, and restart the job net.
Start execution from the next job skipping the abended job
Specify the Invalid at next restart in the Control information sheet of the Monitor-Job window for the abended job, and restart the job net.
When a job net contains jobs (child or linked job nets) with the Valid only on startup days setting, and the status of an abended or canceled job net becomes "Confirmed" since the "confirmation" operation for the abended or canceled status is enabled, it is restarted with the configuration information shown in the Previous process result sheet of the Monitor Job Net window.