The following steps must be completed before performing a restoration:
Confirm an environmental setting is done by the same composition as the backup referring to "8.1.3 Preparation".
Use the Exchange Management Console and set the "Overwrite this database when restoring" option for database to be restored.
Use the Exchange Management Console and dismount database to be restored. After dismounting the stores, close the Exchange Management Console.
For differential snapshot type backups, all of the QuickOPCs that have been set up on the transaction disk must be cancelled using the swsrpshadowadm_exchange stopqopc command before the restoration is executed. The swsrpshadowadm_exchange status command can be used to check the QuickOPC sessions that have been set up on the transaction disk.
Note
Restoration cannot be executed if there are any backup disks on the transaction disk that are undergoing QuickOPC.
In order to cancel QuickOPC where physical copies are in progress, the shadow copies must be deleted first.
For Exchange Server 2013 or later, stop the Microsoft Exchange Search Host Controller service on the restore destination server. However, stopping the Microsoft Exchange Search Host Controller service may affect the creation or search of index.
In consideration of the impact of stopping this service, recommend to take the action.
Restoration is performed separately for each database, using the swsrpvssrestore_exchange command on the business server. When this command is executed, all of the databases (i.e. stores) to be restored must be dismounted. Restoration is performed using AdvancedCopy (OPC).
There are two restoration methods:
Point-in-time restoration (restoring to the point when the (last) backup was taken)
Roll-forward restoration (restoring to the latest point)
Point
When performing restore, a restore destination volume must be made inaccessible from other processes. Lock it at pre- and post- processing.
(Do not specify "NoPrePost=on" in the copy destination volume locking specification file.)
Point-in-time restoration works by restoring databases to the state they were in when the backup was taken. Point-in-time restorations are executed by specifying the -point option with the swsrpvssrestore_exchange command. If the -point option is specified, this command restores the database to the point when the backup was taken by restoring all of the backup files (files with extensions *.edb, *.log and *.chk).
Figure 8.19 Point-in-time Restoration

Example:
C:\>C:\Win32App\AdvancedCopyManager\bin\swsrpvssrestore_exchange -point -dbname Mailbox1 swsrpvssrestore_exchange successfully completed C:\> |
Roll forward restorations restore databases to the latest point.
Roll forward restorations are executed by specifying the -roll option with the swsrpvssrestore_exchange command. If the -roll option is specified, the restore is performed as follows:
Only database files (with extension *.edb) are restored.
Logs are applied using the log files that exist on the transaction volume.
Databases are restored to the latest point.
Figure 8.20 Roll forward restoration

Example:
C:\>C:\Win32App\AdvancedCopyManager\bin\swsrpvssrestore_exchange -roll -dbname Mailbox1 swsrpvssrestore_exchange successfully completed C:\> |
Note
In order to execute a roll forward restoration, the following conditions must be met:
All of the transaction logs that have been created since the latest complete backup was taken must exist.
The generation numbers (the "XXXXXXXX" part of EnnXXXXXXXX.log) of the existing log files must be consecutive.
A new backup must be created immediately if the database path is changed.
A new backup must be created immediately after the commands ESEUTIL /p (restores faults or damaged databases) or ESEUTIL /d (defrags or compresses databases) are executed.
The swsrpstat_exchange command can be used to check the restoration copy implementation status.
[Execution example (when OPC used to perform restoration)]
C:\> C:\Win32App\AdvancedCopyManager\bin\swsrpstat_exchange -dbname Mailbox1 Server Original-Volume Replica-Volume Direction Status Execute EXCHG-SVR g1d1p1@EXCHG-SVR g1d11p1@BKUP-SVR reverse snap 80% EXCHG-SVR g1d2p1@EXCHG-SVR g1d12p1@BKUP-SVR reverse snap 63% EXCHG-SVR g1d1p1@EXCHG-SVR g1d13p1@BKUP-SVR ---- ---- ---- EXCHG-SVR g1d2p1@EXCHG-SVR g1d14p1@BKUP-SVR ---- ---- ---- C:\> |
The following steps must be completed after performing a restoration:
Start the Microsoft Exchange Search Host Controller service (for Exchange Server 2013 or later)
Mounting the database
For Exchange Server 2013 or later, start the Microsoft Exchange Search Host Controller service on the restore destination server.
For point-in-time restore, use the Exchange Management Console to mount stores that have been dismounted. Use the following procedure to mount the stores for roll forward restorations:
For roll forward restorations, either delete or rename the CHK file (EXX.chk). (For Point-in-Time restorations, do not perform this procedure.)
Use the Exchange Management Console to mount stores that have been dismounted.
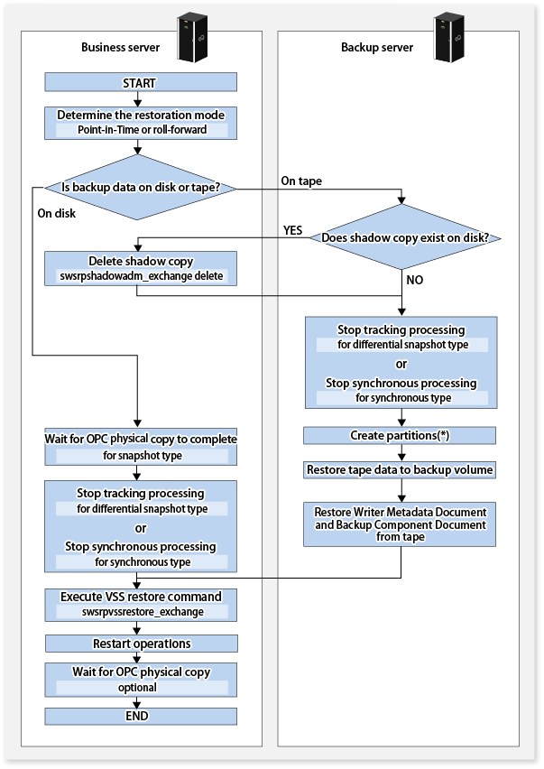
When data backed up to tape is to be restored, the backup data on the tape first needs to be restored on the backup server and then the Exchange VSS restore command needs to be entered.
If the backup volume is used as a shadow copy, the backup data on the tape must be restored after deleting the shadow copy. The figure below shows the flow of a restoration from tape.
Figure 8.21 Snapshot Restoration (Restoration Performed Using OPC)

*: If partitions cannot be created, the disk may be a read-only volume. In that case, start Diskpart by the command
prompt to clear the read-only attribute on the disk.