This manual is a conceptual overview of the PRIMECLUSTER suite of products. PRIMECLUSTER is a fourth-generation clustering solution that provides high availability and scalability, independent of the operating system and hardware platform. Its modular software architecture consists of a basic set of modules deployed on all computers (nodes) in a cluster, plus optional modules that support specific types of applications. The modular architecture allows flexible clustering solutions for a wide range of customers. The solutions can be adapted to virtually any current or future platform.
Note
This guide describes all the components of PRIMECLUSTER. All of these components might not be available for all releases. "PRIMECLUSTER Software Release Guide" and "PRIMECLUSTER Installation Guide" should be checked to verify which features are available for a specific platform.
Target Readers
This manual is intended for end users, system administrators, and support personnel. The purpose of this manual is to provide conceptual information only. It is not designed as a guide for administration, configuration, or installation (for more information, refer to the section "Related documentation").
About this manual
This manual is organized as follows.
Chapter title | Description |
|---|---|
Chapter 1 Clustering technology overview | The chapter describes the concepts and benefits of clustering, including the main components of PRIMECLUSTER. |
Chapter 2 PRIMECLUSTER architecture | The chapter describes the PRIMECLUSTER architecture and discusses the key features that PRIMECLUSTER provides. |
Chapter 3 Cluster interconnect details | The chapter describes the concepts, requirements, and design considerations of the cluster interconnect. |
Chapter 4 Reliant Monitor Services (RMS) | The chapter describes the basic concepts, components, and benefits of RMS. |
Chapter 5 RMS wizard | The chapter describes the concepts of the RMS Wizard Tools. |
Appendix A Release Information | The appendix lists the main changes in this manual. |
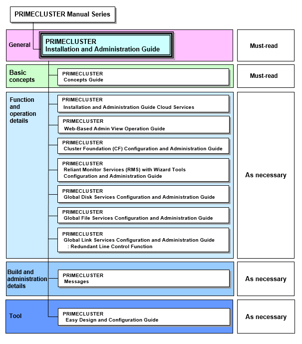
Related documentation
Refer to the following manuals as necessary when setting up the cluster:
PRIMECLUSTER Installation and Administration Guide
PRIMECLUSTER Installation and Administration Guide Cloud Services
PRIMECLUSTER Web-Based Admin View Operation Guide
PRIMECLUSTER Cluster Foundation (CF) Configuration and Administration Guide
PRIMECLUSTER Reliant Monitor Services (RMS) with Wizard Tools Configuration and Administration Guide
PRIMECLUSTER Global Disk Services Configuration and Administration Guide
PRIMECLUSTER Global File Services Configuration and Administration Guide
PRIMECLUSTER Global Link Services Configuration and Administration Guide: Redundant Line Control Function
PRIMECLUSTER Global Link Services Configuration and Administration Guide: Redundant Line Control Function for Virtual NIC Mode
PRIMECLUSTER Global Link Services Configuration and Administration Guide: Multipath Function
PRIMECLUSTER DR/PCI Hot Plug User's Guide
PRIMECLUSTER Messages
PRIMECLUSTE Easy Design and Configuration Guide
FJQSS (Information Collection Tool) User's Guide
Note
The PRIMECLUSTER documentation includes the following documentation in addition to those listed above:
PRIMECLUSTER Software Release Guide and Installation Guide
This Software Release Guide and Installation Guide are provided with each PRIMECLUSTER product package.
The data is stored on "DVD" of each package. For details on the file names, see the documentation.
Manual Series


Manual Printing
If you want to print a manual, use the PDF file found on the DVD for the PRIMECLUSTER product. The correspondences between the PDF file names and manuals are described in the Software Release Guide for PRIMECLUSTER that comes with the product.
Adobe Reader is required to read and print this PDF file. To get Adobe Reader, see Adobe Systems Incorporated's website.
Conventions
Command line examples that require system administrator (or root) rights to execute are preceded by the system administrator prompt, the hash sign (#). Entries that do not require system administrator rights are preceded by a dollar sign ($).
In some examples, the notation node# indicates a root prompt on the specified node. For example, a command preceded by fuji2# would mean that the command was run as user root on the node named fuji2.
In manuals, helps, and messages of PRIMECLUSTER, a section number in a manual page is shown in parentheses after a command name or a file name. Example: cp(1)
For Linux, or Oracle Solaris 11.4 or later, replace the section numbers as follows:
- "(1M)" to "(8)"
- "(4)" to "(5)"
- "(5)" to "(7)"
- "(7)" to "(4)"
Keystrokes that represent nonprintable characters are displayed as key icons such as [Enter] or [F1]. For example, [Enter] means press the key labeled Enter; [Ctrl-b] means hold down the key labeled Ctrl or Control and then press the [B] key.
The following typefaces highlight specific elements in this manual.
Typeface | Usage |
|---|---|
Constant Width | Computer output and program listings; commands, file names, manual page names and other literal programming elements in the main body of text. |
Italic | Variables in a command line that you must replace with an actual value. May be enclosed in angle brackets to emphasize the difference from adjacent text, e.g., <nodename>RMS; unless directed otherwise, you should not enter the angle brackets. |
Bold | Items in a command line that you must type exactly as shown. |
Typeface conventions are shown in the following examples.
Example 1
Several entries from an /etc/passwd file are shown below:
root:x:0:1:0000-Admin(0000):/:/sbin/ksh sysadm:x:0:0:System Admin.:/usr/admin:/usr/sbin/sysadm setup:x:0:0:System Setup:/usr/admin:/usr/sbin/setup daemon:x:1:1:0000-Admin(0000):/:
Example 2
To use the cat(1) command to display the contents of a file, enter the following command line:
$ cat fileThe command syntax observes the following conventions.
Symbol | Name | Meaning |
|---|---|---|
[ ] | Brackets | Enclose an optional item. |
{ } | Braces | Enclose two or more items of which only one is used. The items are separated from each other by a vertical bar (|). |
| | Vertical bar | When enclosed in braces, it separates items of which only one is used. When not enclosed in braces, it is a literal element indicating that the output of one program is piped to the input of another. |
( ) | Parentheses | Enclose items that must be grouped together when repeated. |
... | Ellipsis | Signifies an item that may be repeated. If a group of items can be repeated, the group is enclosed in parentheses. |
Material of particular interest is preceded by the following symbols in this manual:
Point
Contains important information about the subject at hand.
Note
Describes an item to be noted.
Example
Describes operation using an example.
Information
Describes reference information.
See
Provides the names of manuals to be referenced.
Oracle Solaris might be described as Solaris, Solaris Operating System, or Solaris OS.
If "Solaris X" is indicated in the reference manual name of the Oracle Solaris manual, replace "Solaris X" with "Oracle Solaris 10 (Solaris 10)," or "Oracle Solaris 11 (Solaris 11)."
Red Hat Enterprise Linux is abbreviated as RHEL.
RHEL is described as Linux.
Red Hat OpenStack Platform is abbreviated as RHOSP.
PRIMEQUEST 3000/2000 Series are abbreviated as PRIMEQUEST.
FUJITSU Hybrid IT Service FJcloud-O is abbreviated as FJcloud-O.
FUJITSU Hybrid IT Service FJcloud-V is abbreviated as FJcloud-V.
FUJITSU Hybrid IT Service FJcloud-Baremetal is abbreviated as FJcloud-Baremetal.
FUJITSU Hybrid IT Service for Microsoft Azure is abbreviated as "for Azure."
FUJITSU Hybrid IT Service for AWS is abbreviated as "for AWS."
FJcloud-V sold by FUJITSU LIMITED and NIFCLOUD sold by FUJITSU CLOUD TECHNOLOGIES LIMITED are abbreviated as "NIFCLOUD" in this manual.
"for Azure" sold by FUJITSU LIMITED and Microsoft Azure sold by Microsoft Corporation in the United States are abbreviated as "Azure" in this manual.
"for AWS" sold by FUJITSU LIMITED and AWS (Amazon Web Services) sold by Amazon.com, Inc. are abbreviated as "AWS" in this manual.
Export Controls
Exportation/release of this document may require necessary procedures in accordance with the regulations of your resident country and/or US export control laws.
Trademarks
UNIX is a registered trademark of The Open Group.
Red Hat and Red Hat Enterprise Linux are registered trademarks of Red Hat, Inc. in the U.S. and other countries.
Linux(R) is the registered trademark of Linus Torvalds in the U.S. and other countries.
Oracle and Java are registered trademarks of Oracle and/or its affiliates. Other names may be trademarks of their respective owners.
VMware is a registered trademark or trademark of VMware, Inc. in the United States and/or other jurisdictions.
Dell EMC and EMC are trademarks of Dell Inc. or its subsidiaries.
Amazon Web Services is a registered trademark of Amazon.com, Inc. or its affiliates in the United States and/or other countries.
Microsoft, Azure, Internet Explorer, and Windows are trademarks of the Microsoft group of companies.
Fujitsu SPARC M12 is sold as SPARC M12 by Fujitsu in Japan.
Fujitsu SPARC M12 and SPARC M12 are identical products.
Fujitsu M10 is sold as SPARC M10 by Fujitsu in Japan.
Fujitsu M10 and SPARC M10 are identical products.
All other hardware and software names used are trademarks of their respective companies.
Requests
No part of this documentation may be reproduced or copied without permission of FUJITSU LIMITED.
The contents of this documentation may be revised without prior notice.
Date of publication and edition
December 2019, First edition |
Copyright notice
All Rights Reserved, Copyright (C) FUJITSU LIMITED 2019-2022.