Top
ServerView Resource Orchestrator Virtual Edition V3.3.0 User's Guide
FUJITSU Software

13.3.9 Operation of the [Analysis Mode] Window

This section explains how to operate the [Analysis Mode] window.

13.3.9.1 Starting the [Analysis Mode] Window

The [Analysis Mode] window is displayed when one of the following operations is performed:

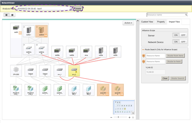
Figure 13.20 [Analysis Mode] Window

Information

When there is no influence scope data that has been saved, the [Analysis Mode] window is not displayed. Instead, the [Analysis Mode - Save Current Status] window is displayed.
Save one or more sets of influence scope data, referring to "13.3.8.1 Saving Influence Scope Data".

13.3.9.2 Displaying Influence Scope Data

Use the following procedure to display influence scope data.

  1. In the pull-down menu at top of the [Analysis Mode] window, the list of influence scope data saved by the logged-in user is displayed.

    Figure 13.21 Influence Scope Data List

    Point

    Modified failure state data that was saved using the Change Resource Status function is displayed indented under the original influence scope data.
    For the change resource status function, refer to "13.3.9.4 Change Resource Status".

  2. Select influence scope data from the pull-down list.

    A map view of the influence scope data is displayed in the network view.

    Figure 13.22 Map View of the Selected Influence Scope Data

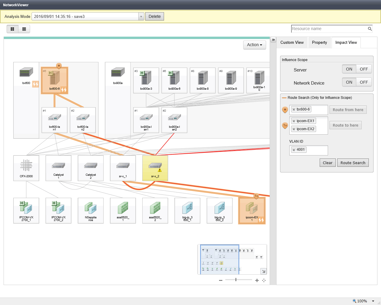
13.3.9.3 Utility Panel (Impact View)

This section explains the Impact View of the utility panel.

This view provides two boxes: [Influence Scope] and [Route Search (Only for Influence Scope)].

Figure 13.23 Display of Routes in the Influence Scope


Influence Scope

Items to display in the influence scope can be selected from the following:

By default both servers and network devices are "ON".


Route Search (Only for Influence Scope)

This function displays (in orange) the routes included in the scope affected by the device failure among the routes displayed in the network view.

The following resources can be set for the start and end points of routes.

* Note: Can be selected when performing "7.5.1 Enabling the Network Device Management Function".

Point

Only one resource can be selected for the start point (), while multiple resources can be selected for the end point ().

Note

Select the resource to use as the start or end point of the route in advance, and display it in the network view.

If the resource that is to be the start or end point of the route is not displayed in the network view, the [] icon or the [] icon will not be displayed on the relevant resource.
In that case, clear the route of the influence scope. Then, with the resources that are to be the start and end points of the route displayed in the network view, set the start and end points of the route again.

The routes within the scope affected by the device failure can be displayed by performing the following procedure:

  1. Select the resource to be the start point of the route.

    When Selecting a Resource Icon in the Network View
    1. Select a resource icon displayed in the network view.

    2. Click [Route from here] in the [Route Search (Only for Influence Scope)] box.

    When Selecting from the [Route Search (Only for Influence Scope)] Box
    1. Click the input box next to the [] icon in the [Route Search (Only for Influence Scope)] box.

    2. Select a resource from the list of candidates for the start point which is displayed in the pull-down.

    The [] icon is appended to the resource icon selected as the start point.
    In addition, a gray [To] icon is appended to the resource icons which are the candidates of the end point.

  2. Select a resource for the end point of the route.

    When Selecting a Resource Icon in the Network View
    1. Select a resource icon with the gray [To] icon which is displayed in the network view.

    2. Click [Route to here] in the [Route Search (Only for Influence Scope)] box.

    When Selecting from the [Route Search (Only for Influence Scope)] Box
    1. Click the input box next to the [] icon in the [Route Search (Only for Influence Scope)] box.

    2. Select a resource from the list of candidates for the end point which is displayed in the pull-down.

    The color of the [To] icon appended to the resource icon selected as the end point changes from gray to orange.

    Point

    When selecting multiple end points, repeat this procedure.

  3. To display the affected scope for only a particular VLAN, specify the VLAN ID in [VLAN ID].

    When no VLAN ID is specified, the affected scope for all VLANs is displayed.

  4. Click [Route Search] in the [Route Search (Only for Influence Scope)] box.

    The routes within the scope affected by the device failure are displayed in orange.

13.3.9.4 Change Resource Status

This section explains the Change Resource Status function for influence scope data.

This function changes the statuses of resources displayed in the network view and saves the modified failure state data. This enables you to confirm the affected scope when trouble occurs on a particular resource, using the [Analysis Mode] window.

The [Change Resource Status] window can be displayed by performing the following operations.

  1. Click the [Action] button on the [Analysis Mode] window.

  2. Select [Change Resource Status] from the list of actions.

Figure 13.24 [Change Resource Status] Window

Name

Specify the name of the modified failure state data with the changed resource status.

Tree Display Area

Resources displayed in the network view are displayed in a tree format.

Resource Icon Display Area

An icon indicating the resource type is displayed.
When the resource status is something other than [normal], the icon representing the resource status is allocated.

When the cursor is hovered over the icon, a tooltip providing the following information is displayed.

  • IP address

  • Device name

  • Location

When the resource does not have the above information, a hyphen ("-") is displayed.

Configuration Button (Spanner Icon)

Clicking the configuration button (the spanner icon) displays the following configuration menus.

Figure 13.25 The "Change Status" Menu

Change Status

Set one of the following statuses as the resource status:

  • normal

  • stop

  • error

    In Analysis Mode, when the status of a resource is one of the following, it is handled as [error].

    • warning

    • unknown

    • fatal

    Therefore, when using the Change Resource Status function, specify these statuses instead of [error].

Note

As [stop] indicates a normal stoppage, the influence scope for resources with the [stop] status is not displayed.
In order to display the influence scope when devices have been stopped for maintenance, specify [error].

Point

The asterisk ("*") appended to the beginning of a state name indicates that the corresponding status is set for the resource.

"(default)" appended to the end of a state name indicates that the corresponding status is the status prior to changing of the resource status.
However, "(default)" is not displayed if the resource status before change is one of the following:

  • warning

  • unknown

  • fatal

Resource Name Display Area

The name of the resource is displayed.

When the cursor is hovered over the icon, a tooltip providing the following information is displayed.

  • IP address

  • Device name

  • Location

When the resource does not have the above information, a hyphen ("-") is displayed.

Point

Resource names for which the resource status is being changed are displayed in green and italics.

The [Confirm] Button

Confirm the content of changes to resource statuses.

Figure 13.26 Confirmation Window

The [Save] Button

When the [Save] button is clicked, the influence scope data with changed resource statuses is saved as modified failure state data.

Point

Up to five sets of modified failure state data can be saved.

13.3.9.5 Deleting Influence Scope Data and Modified Failure State Data

Use the following procedure to delete influence scope data.

  1. Select the influence scope data in the [Analysis Mode] window.

  2. Click the [Delete] button.

    The [Delete Influence Scope Data] window is displayed.

  3. Click the [OK] button.

    The influence scope data is deleted.
    When influence scope data contains modified failure state data, the modified failure state data is also deleted.

Figure 13.27 Deleting Influence Scope Data and Modified Failure State Data

Point

Modified failure state data can be deleted using the same procedure.