移入したDB定義の中からオープンサーバへ連携が必要なレコードを選択します。
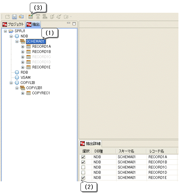
レコードの選択の操作は、DB定義の移入後に実施し、移入したDB定義から抽出対象のレコードを選択します。レコードの選択の操作を"図33.7 レコードの選択"に示します。
なお、抽出ビューにおいてNDBのレコードを右クリックして表示されるポップアップメニューから[NDBスキーマ確認]を選択すると、NDBスキーマ確認ビューでNDBの階層構造が確認できます。
図33.7 レコードの選択

図の説明
抽出対象のプロジェクト、DB種またはスキーマを抽出ビューから選択します。
抽出詳細ビューに表示されたレコード一覧から抽出対象のレコードにチェックを入れます。または、抽出対象外のレコードのチェックを外します。
すべての編集対象のスキーマに対してレコードの選択が完了したら、ツールバーの[レコード確定]ボタンを押下してレコードの選択を完了します。
留意事項
サポート範囲外の項目またはFILLER項目によってすべての項目を構成するレコードを選択していると、レコード確定の操作はできません。サポート範囲の詳細については、"31.3 サポート範囲"を参照してください。