| PRIMECLUSTER Global Link Services Configuration and Administration Guide: Redundant Line Control Function 4.1 (for Solaris(TM) Operating System) |
Contents
Index
![]()
|
| Appendix B Examples of configuring system environments | > B.3 Example of configuring Fast Switching mode (IPv4/IPv6) |
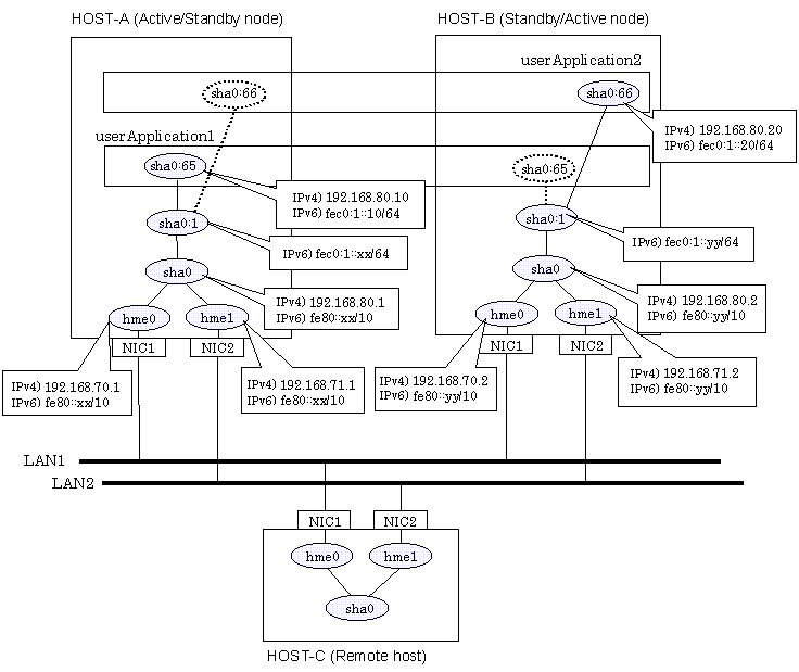
This section describes an example configuration procedure of the network shown in the diagram below.
The xx, yy in the figure below are assigned automatically by the automatic address configuration.
For configuring the cluster system, refer to the Cluster system manual.
In this section, description of private LAN is omitted.
The dotted line indicates that the interface is inactive.

When using IPv6 address as a takeover virtual interface, it may take around 30 seconds to recover the communication after switching the node. In order to hold a communication instantly, start IPv6 routing daemon beforehand on both operating and standby nodes. For details on this issue, refer to "D.2 Trouble shooting".

1-1) Define IP addresses and hostnames in /etc/inet/hosts file.
192.168.70.1 host11 # HOST-A Physical IP (1) 192.168.71.1 host12 # HOST-A Physical IP (2) 192.168.80.1 hosta # HOST-A Virtual IP 192.168.70.2 host21 # HOST-B Physical IP (1) 192.168.71.2 host22 # HOST-B Physical IP (2) 192.168.80.2 hostb # HOST-B Virtual IP 192.168.80.10 hosta1 # Takeover virtual IP (1) 192.168.80.20 hostb1 # Takeover virtual IP (2) |
1-2) Write the hostnames defined above in /etc/hostname."interface-name" files. If a file does not exist, create a new file.
- Contents of /etc/hostname.hme0
|
host11 |
- Contents of /etc/hostname.hme1
|
host12 |
1-3) Define the subnet mask in /etc/inet/netmasks file.
192.168.70.0 255.255.255.0 192.168.71.0 255.255.255.0 192.168.80.0 255.255.255.0 |
1-4) Create /etc/inet/ndpd.conf file and set the followings:
ifdefault AdvSendAdvertisements true # Every interface sends a router advertisement. prefix fec0:1::0/64 sha0 # sha0 sends Prefix "fec0:1::0/64". |

In the Solaris server that runs Fast switching mode, configure two or more router as IPv6 router. If the IPv6 router breaks down, it cannot use site-local address to communicate. To prevent this, it is recommended to setup at least two IPv6 routers.
For details on /etc/inet/ndpd.conf, refer to the Solaris manual.
1-5) Create /etc/hostname6.hme0 and /etc/hostname6.hme1 files as an empty file.
1-6) Define IP addresses and hostnames in /etc/inet/ipnodes file.
fec0:1::10 v6hosta1 # Takeover virtual IP (1) fec0:1::20 v6hostb1 # Takeover virtual IP (2) |
Run the following command to reboot the system. Make sure hme0 and hme1 are enabled as IPv4/IPv6 interfaces after rebooting the system.
/usr/sbin/shutdown -y -i6 -g0
/opt/FJSVhanet/usr/sbin/hanetconfig create -n sha0 -m t -i 192.168.80.1 -t hme0,hme1
/opt/FJSVhanet/usr/sbin/hanetconfig create inet6 -n sha0 -m t -t hme0,hme1
/opt/FJSVhanet/usr/sbin/hanethvrsc create -n sha0 -i 192.168.80.10,fec0:1::10/64
/opt/FJSVhanet/usr/sbin/hanethvrsc create -n sha0 -i 192.168.80.20,fec0:1::20/64
1-1) Define IP addresses and hostnames in /etc/inet/hosts file. Defined information is the same as for HOST-A.
1-2) Write the hostnames defined above in /etc/hostname."interface-name" files. If a file does not exist, create a new file.
- Contents of /etc/hostname.hme0
|
host21 |
- Contents of /etc/hostname.hme1
|
host22 |
1-3) Define the subnet mask in /etc/inet/netmasks file. Defined content is same as HOST-A.
1-4) Create /etc/hostname6.hme0 and /etc/hostname6.hme1 files as an empty file.
1-5) Define IP addresses and hostnames in /etc/inet/ipnodes file. Defined content is same as HOST-A.
Run the following command to reboot the system. Make sure hme0 and hme1 are enabled as IPv4/IPv6 interfaces after rebooting the system.
/usr/sbin/shutdown -y -i6 -g0
/opt/FJSVhanet/usr/sbin/hanetconfig create -n sha0 -m t -i 192.168.80.2 -t hme0,hme1
/opt/FJSVhanet/usr/sbin/hanetconfig create inet6 -n sha0 -m t -t hme0,hme1
/opt/FJSVhanet/usr/sbin/hanethvrsc create -n sha0 -i 192.168.80.10,fec0:1::10/64
/opt/FJSVhanet/usr/sbin/hanethvrsc create -n sha0 -i 192.168.80.20,fec0:1::20/64
After completing step 4) of both HOST-A and HOST-B, connect to the administration server using RMS Wizard, then setup the cluster environment.
To create Gls resources, select the SysNode compliant with HOST-A and HOST-B. Once Gls is created, register the two Gls resources on the userApplication.
When registering on the userApplication, select the SysNode compliant with HOST-A and HOST-B in the order of operation node followed by standby node. Then, register the takeover address "192.168.80.10 - fec0:1::10" and "192.168.80.20 - fec0:1::20".
After completing the configuration, start the userApplication to activate the takeover virtual interface on the operation node.
Contents
Index
![]()
|