Machine Administration Guide 2.5.1
Contents Index PreviousNext

Chapter 2 Machine Administration Functions> 2.1 Hardware Monitoring Functions

2.1.2 Hardware monitoring information function

The hardware monitoring information function monitors the system for hardware that is approaching end of service life and detects signs of hardware problems (this kind of monitoring is hereafter called preventive monitoring). This function can also store log data in a log file if the hardware status changes and e-mail the information to the set destination.

However, certain settings have to be made for some hardware components to enable monitoring.

This function is mostly used during operation, but it can also be used during main unit installation or for replacing a hardware component, if required.

Hardware components that can be monitored

Within the hardware monitoring information function, the type of monitoring available depends on the hardware component.

The table below shows the correspondence between hardware components and the type of monitoring available.

When the main unit model is PRIMEPOWER1/200/400/600 or
GP7000F model 200/200R/400/400R/400A/600/600R

Y: Can be monitored, -: Not supported

Hardware component

Type of monitoring

Error monitoring

Life monitoring

Preventive monitoring

Battery

-

Y

-

Fan (*1)

Y

Y

-

Disk

Y

-

Y

Tape unit

Y

-

-

CPU

Y

-

Y

Memory

Y

-

Y

Power supply unit (*2)

Y

-

-

UPS unit

Y *3

-

-

DTAG

Y

-

-

PCI

Y

-

-

Bus

Y

-

-

TTY driver

Y

-

-

*1 The fans of the main unit and expansion file unit are subject to monitoring.

*2 The power supply units of the main unit and expansion file unit are subject to monitoring.

*3 Other than PRIMEPOWER1

When the main unit model is PRIMEPOWER250/450

Y: Can be monitored, -: Not supported

Hardware component

Type of monitoring

Error monitoring

Life monitoring

Preventive monitoring

Battery

-

Y

-

Fan (*1)

Y

Y

-

Disk

Y

-

Y

Tape unit

Y

-

-

CPU

Y

-

Y

Memory

Y

-

Y

Power supply unit (*2)

Y

-

-

UPS unit

Y

-

-

System-board-related

Y

-

-

PCI

Y

-

-

Bus

Y

-

-

TTY driver

Y

-

-

Operator panel

Y

-

-

RCI-connected unit

Y

-

-

*1 The fans of the main unit and expansion file unit are subject to monitoring.

*2 The power supply units of the main unit and expansion file unit are subject to monitoring.

When the main unit model is PRIMEPOWER650/850/900/1500/2500/HPC2500

Y: Can be monitored, -: Not supported

Hardware component

Type of monitoring

Error monitoring

Life monitoring

Preventive monitoring

Battery

-

Y(*4)

-

Fan (*1)

Y(*3)

Y(*3)

-

Disk

Y

-

Y

Tape unit

Y

-

-

CPU

Y

-

Y

Memory

Y

-

Y

Power supply unit (*2)

Y(*3)

-

-

UPS unit

Y(*4)

-

-

System-board-related

Y(*4)

-

-

PCI

Y

-

-

Bus

Y

-

-

TTY driver

Y

-

-

Operator panel

Y(*4)

-

-

RCI-connected unit

Y(*4)

-

-

PCI-BOX

Y(*4)

-

-

PCI-BOX power supply unit

Y(*4)

-

-

*1 The fans of the main unit and expansion file unit are subject to monitoring.

*2 The power supply units of the main unit and expansion file unit are subject to monitoring.

*3 Other than the main unit of PRIMEPOWER900/1500/2500/HPC2500

*4 Only PRIMEPOWER650/850

When the main unit model is PRIMEPOWER800/1000/2000 or GP7000F model 1000/2000

Y: Can be monitored, -: Not supported

Hardware component

Type of monitoring

Error monitoring

Life monitoring

Preventive monitoring

Disk

Y

-

Y

Tape unit

Y

-

-

CPU

Y

-

Y

Memory

Y

-

Y

PCI

Y

-

-

Bus

Y

-

-

TTY driver

Y

-

-

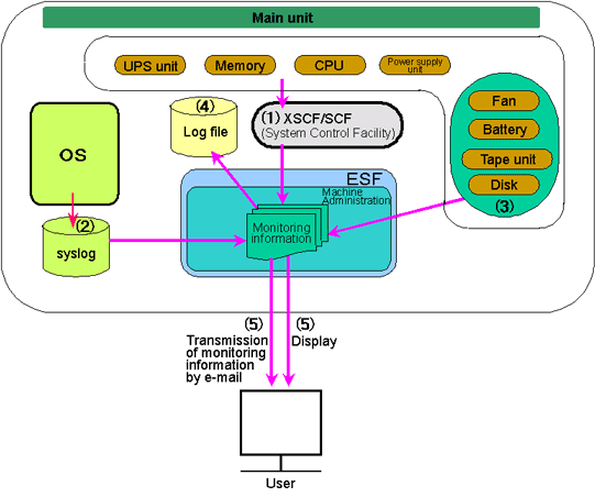
Mechanism of hardware monitoring information collection

The figure below shows the mechanism for hardware monitoring information collection.

(1)

Machine Administration collects hardware monitoring information with XSCF or SCF.

(2)

Machine Administration extracts and collects only information related to hardware errors detected by the operating system. The errors detected by the operating system are stored in the syslog file.

(3)

Machine Administration monitors some hardware components periodically and collects monitoring information.

(4)

Machine Administration stores the monitor information collected in (1) to (3) in the log file.

(5)

Machine Administration displays hardware monitoring information and error messages. It also notifies the user by e-mail about any change in the status of the hardware.

Outline of hardware monitoring information functions

The table below outlines the hardware monitoring information functions.

The hardware monitoring information menus provided depend on the main unit model to be monitored.


For a PRIMEPOWER1/200/400/600 or GP7000F model 200/200R/400/400R/400A/600/600R, see Section 3.1.2, "Main Unit Models and Available Menus."

For a PRIMEPOWER250/450, see Section 3.2.2, "Main Unit Models and Available Menus."

For a PRIMEPOWER650/850/900/1500/2500/HPC2500, see Section 3.3.2, "Main Unit Models and Available Menus."

For a PRIMEPOWER800/1000/2000 or GP7000F model 1000/2000, see Section 3.4.2, "Main Unit Models and Available Menus."

Y : This setting is made at installation of the main unit.

*1: This setting is made as required.

- : No setting to be made.

Function name

Outline

Whether or not a setting is made
(Name(s) of person(s) in
charge are enclosed in parentheses.).

Management of Hardware Error Events

Searches for and displays faulty components in the main unit and the contents of errors.

The following search conditions are used:

  • Date
  • Time
  • Type of unit
  • Order of display (in reverse chronological order, in chronological order)

-

Battery Life Monitoring

Monitors the battery life.

The following Battery Life Monitoring menu items are provided:

  • Displaying Battery Life Information
    Lists battery life information.
  • Adding Battery Life Information
    Adds a new battery life information setting.
  • Setting Battery Life Information
    Changes battery life information.
  • Deleting Battery Life Information
    Deletes a battery life information setting.
  • Settings for Battery Life Related Notifications
    Sets whether to report changes in the battery status. Sets the time period of replace notification.

Set up battery life monitoring when installing the main unit or when replacing the battery.

*1
(Customer engineer)

Fan Monitoring

Monitors fan life and fan errors.

The following Fan Monitoring menu items are provided:

  • Displaying Fan Monitoring Information
    Lists fan monitoring information.
  • Setting Fan Monitoring Information
    Sets or changes fan monitoring information.
  • Setting Fan Monitoring Notification
    Sets whether to report changes in the fan status. Sets the time period of replace notification.

All connected fans are automatically monitored when the main unit is started. Set up fan monitoring when replacing the fan.

*1
(System administrator)

Disk Monitoring

Monitors disk errors and performs preventive monitoring.

The following Disk Monitoring menu items are provided:

  • Displaying Disk Monitoring Information
    Lists disk monitoring information.
  • Setting Disk Monitoring Information
    Sets or changes disk monitoring information.
  • Setting Disk Monitoring Notification
    Sets whether to report changes in the disk status.

All connected disks are automatically monitored when the main unit is started.

*1
(System administrator)

Tape Unit Monitoring

Monitors tape unit errors and performs cleaning request monitoring.

The following Tape Unit Monitoring menu items are provided:

  • Displaying Tape Unit Monitoring Information
    Lists tape unit monitoring information.
  • Setting Tape Unit Monitoring Information
    Sets or changes tape unit monitoring information.
  • Setting Tape Unit Monitoring Notification
    Sets whether to report changes in the tape unit status.

All connected tape units are automatically monitored when the main unit is started.

*1
(System administrator)

CPU Monitoring

Monitors CPU errors and performs preventive monitoring for CPU errors.

The following CPU Monitoring menu items are provided:

  • Displaying CPU Monitoring Information
    Lists CPU monitoring information.
  • Setting CPU Monitoring Information
    Sets or changes CPU monitoring information.
  • Setting CPU Monitoring Notification
    Sets whether to report changes in the CPU status.

All CPUs are automatically monitored when the main unit is started.

*1
(System administrator)

Memory Monitoring

Monitors memory errors and performs preventive monitoring for memory errors.

The following Memory Monitoring menu items are provided:

  • Displaying Memory Monitoring Information
    Lists memory monitoring information.
  • Setting Memory Monitoring Information
    Sets or changes memory monitoring information.
  • Setting Memory Monitoring Notification
    Sets whether to report changes in the memory status.

Memory is automatically monitored when the main unit is started.

*1
(System administrator)

Power Supply Unit Monitoring

Monitors power supply unit errors.

The following menu items for power supply unit monitoring are provided:

  • Displaying Power Supply Unit Monitoring Information
    Lists power supply unit monitoring information.
  • Setting Power Supply Unit Monitoring Information
    Sets or changes power supply unit monitoring information.
  • Setting Power Supply Unit Monitoring Notification
    Sets whether to report changes in the power supply unit status.

The power supply unit is automatically monitored when the main unit is started.

*1
(System administrator)

UPS Monitoring

Monitors UPS errors.

The following UPS Monitoring menu items are provided:

  • Displaying UPS Monitoring Information
    Lists UPS monitoring information.
  • Setting UPS Monitoring Information
    Sets or changes UPS monitoring information.
  • Setting UPS Monitoring Notification
    Sets whether to report changes in the UPS status.

The UPS is automatically monitored when the main unit is started.

*1
(System administrator)

Degradation Monitoring

Monitors hardware degradation.

Monitors whether an error occurred in diagnosis of hardware components such as memory or an adapter when the main unit is initialized.

The following Degradation Monitoring menu items are provided:

  • Displaying Degradation Monitoring Information
    Lists degradation monitoring information.
  • Setting Degradation Monitoring Notification
    Sets whether to report degradation start.

If an error is detected when the main unit is initialized, Setting Degradation Monitoring Information is required.

If an error is detected during degradation, Machine Administration sends an e-mail to report degradation start to the selected destination, isolates the faulty component, and starts degradation.

*1
(System administrator/
customer engineer)

Setting Monitoring Notification Information

Sets information that has to be sent by e-mail to the selected destination to report any changes in the status of each hardware component.

The following menu items are provided for setting monitoring information to be reported:

  • Output to the console
    Sets whether to report changes in each hardware status to the console.
  • Setting System Administrator Notification
    Makes settings such as about the destination to be used to send reports to the system administrator by e-mail.
  • Setting CE Notification
    Makes settings such as about the destination to be used to send reports to the customer engineer by e-mail.

Y
(System administrator)

Notification Test

Issues a test log for the notification test and checks whether the log data is reported via XSCF mail and Machine Administration mail. The following report levels can be issued:

  • ALARM
  • WARNING
  • NOTICE

-

Saving/Restoring Hardware Monitoring Information

Saves and restores hardware monitoring information.

The following menu items are provided for saving/restoring hardware monitoring information:

  • Saving Hardware Monitoring Information
    Saves hardware monitoring information to any file.
  • Restoring Hardware Monitoring Information
    Restores the saved hardware monitoring information to the main unit.

Save and restore hardware monitoring information when reinstalling the main unit.

-


Contents Index PreviousNext

All Rights Reserved, Copyright(C) FUJITSU LIMITED 2001-2005
All Rights Reserved, Copyright (C) PFU LIMITED 2001-2005