To perform backup server operation for Symfoware, AdvancedCopy Manager services must be started on the Management Server and Managed Servers. Normally services are automatically started when the system starts.
If you failed in starting services or stopped them, refer to "Chapter 2 Starting and Stopping Services" to start services manually.
Refer to "How to Start Web Console" in the Web Console Guide and start Web Console.
With Web Console, register Managed Servers that are to be managed.
Note
Perform this task after confirming that it is possible to communicate from the Managed Server to the IP address of the Management Server. Check the Management Server IP address with the stgxfwcmdispsrv command.
For fetching device information on a Managed Server, refer to "4.1.4.4 Fetching Device Information on Managed Server".
Register Symfoware database information by the swsrpdbinfo_symfoware command.
(Example) When registering database information on log group (LOG1/RDB1):
C:\>C:\Win32App\AdvancedCopyManager\bin\swsrpdbinfo_symfoware set LOG1/RDB1 LOG1/RDB1 swsrpdbinfo_symfoware completed C:\>
(Example) When displaying database information on registered log group (LOG1/RDB1):
C:\>C:\Win32App\AdvancedCopyManager\bin\swsrpdbinfo_symfoware disp LOG1/RDB1 Log-Group-Name/RDB-Name DB-Space-Name Device LOG1/RDB1 DB1.DBS1 g1d1p1 LOG1/RDB1 DB1.DBS2 g1d2p1 LOG1/RDB1 DB1.DBS3 g1d3p1 C:\>
Set a pair of a transaction volume to which Symfoware database space is allocated and its backup destination volume as copy source and destination volumes of the replication management function. At that time, register replication volumes on the groups of replication management function (hereinafter called "Replication group").
In backup on a per log group basis, register all the pairs of a transaction volume to which database space contained in a log group is allocated and its backup destination volume in the same replication group.
Conditions for Information on Replication Volumes Making up Group
For conditions for information on replication volumes (pair of replication source volume/replication destination volume) that make up a replication group, refer to "7.4.7 Creating Groups".
How to Create Group
Create a replication group by the swsrpsetvol command.
The information for the created group can be referred to by the swsrpvolinfo command.
In backup to another backup server, specify volumes on other Managed Server in the format of "volume name@Managed Server name" so that inter-server replication can be set. Also, set so that Symfoware server can be an operated server.
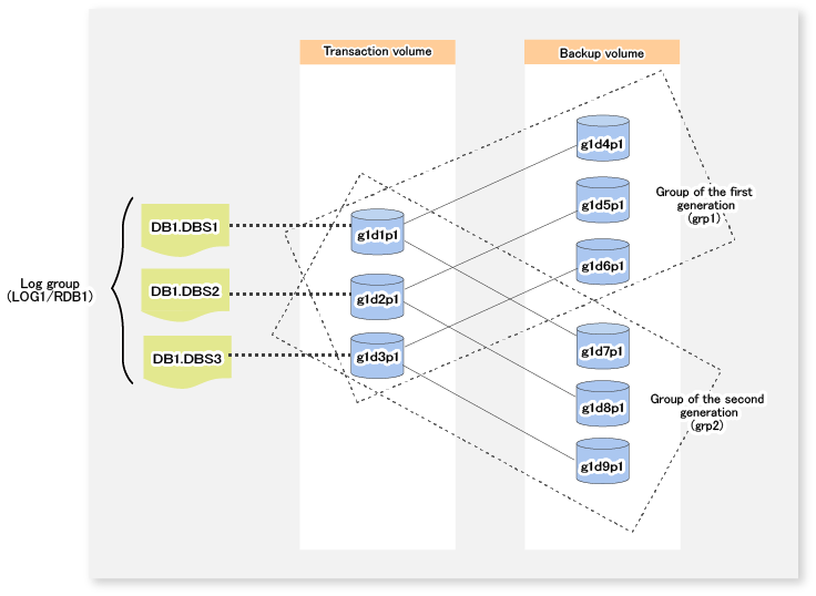
(Example) When creating a replication group (grp1) that backs up transaction volumes (g1d1p1, g1d2p1, g1d3p1) making up a log group (LOG1/RDB1) to backup volumes (one generation < g1d4p1, g1d5p1, g1d6p1>):
C:\>C:\Win32App\AdvancedCopyManager\bin\swsrpsetvol -o BOTH -Xgroup grp1 g1d1p1 g1d4p1@BK-SV swsrpsetvol completed C:\>C:\Win32App\AdvancedCopyManager\bin\swsrpsetvol -o BOTH -Xgroup grp1 g1d2p1 g1d5p1@BK-SV swsrpsetvol completed C:\>C:\Win32App\AdvancedCopyManager\bin\swsrpsetvol -o BOTH -Xgroup grp1 g1d3p1 g1d6p1@BK-SV swsrpsetvol completed C:\>C:\Win32App\AdvancedCopyManager\bin\swsrpvolinfo -L Server Original-Volume Size Replica-Volume Size Copy Op-Server Group SYM-SV g1d1p1@SYM-SV 7.5 Gbyte g1d4p1@BK-SV 7.5 Gbyte bi-direction both grp1 SYM-SV g1d2p1@SYM-SV 7.5 Gbyte g1d5p1@BK-SV 7.5 Gbyte bi-direction both grp1 SYM-SV g1d3p1@SYM-SV 7.5 Gbyte g1d6p1@BK-SV 7.5 Gbyte bi-direction both grp1
Multiple-generation Backup Operation
When backing up multiple generations of a log group, create a replication group for each generation.
(Example) When creating replication groups (grp1, grp2) that back up transaction volumes (g1d1p1, g1d2p1, g1d3p1) making up a log group (LOG1/RDB1) to two-generation backup volumes ((1st generation<g1d4p1, g1d5p1, g1d6p1> / 2nd generation<g1d7p1, g1d8p1, g1d9p1>):

C:\>C:\Win32App\AdvancedCopyManager\bin\swsrpsetvol -o BOTH -Xgroup grp2 g1d1p1 g1d7p1@BK-SV swsrpsetvol completed C:\>C:\Win32App\AdvancedCopyManager\bin\swsrpsetvol -o BOTH -Xgroup grp2 g1d2p1 g1d8p1@BK-SV swsrpsetvol completed C:\>C:\Win32App\AdvancedCopyManager\bin\swsrpsetvol -o BOTH -Xgroup grp2 g1d3p1 g1d9p1@BK-SV swsrpsetvol completed C:\>C:\Win32App\AdvancedCopyManager\bin\swsrpvolinfo -L Server Original-Volume Size Replica-Volume Size Copy Op-Server Group SYM-SV g1d1p1@SYM-SV 7.5 Gbyte g1d4p1@BK-SV 7.5 Gbyte bi-direction both grp1 SYM-SV g1d2p1@SYM-SV 7.5 Gbyte g1d5p1@BK-SV 7.5 Gbyte bi-direction both grp1 SYM-SV g1d3p1@SYM-SV 7.5 Gbyte g1d6p1@BK-SV 7.5 Gbyte bi-direction both grp1 SYM-SV g1d1p1@SYM-SV 7.5 Gbyte g1d7p1@BK-SV 7.5 Gbyte bi-direction both grp2 SYM-SV g1d2p1@SYM-SV 7.5 Gbyte g1d8p1@BK-SV 7.5 Gbyte bi-direction both grp2 SYM-SV g1d3p1@SYM-SV 7.5 Gbyte g1d9p1@BK-SV 7.5 Gbyte bi-direction both grp2
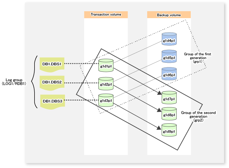
In backup on a per log group basis, a target log group and a replication group are specified at backup time.
In backup of the 1st generation log group (LOG1/RDB1), specify the log group (LOG1/RDB1) and the replication group (grp1) at backup time.

In backup of the 2nd generation log group (LOG1/RDB1), specify the log group (LOG1/RDB1) and the replication group (grp2) at backup time.

In backup on a per transaction volume basis, the target log group, replication group and transaction volume are specified at backup time.
In backup of database space ((DB1.DBS1(g1d1p1)), parts of the 1st generation log group (LOG1/RDB1), specify the log group (LOG1/RDB1), replication group (grp1) and transaction volume (g1d1p1) at backup time.
