業務追加などで、新たに順序をDBミラーリングシステムの対象としたり、正系ノードですでにDBミラーリングシステムの対象になっている順序を再作成したりする場合は、両ノードで同じ定義を行う必要があります。
ここでは順序を追加または再作成する場合に必要な条件と操作を説明します。
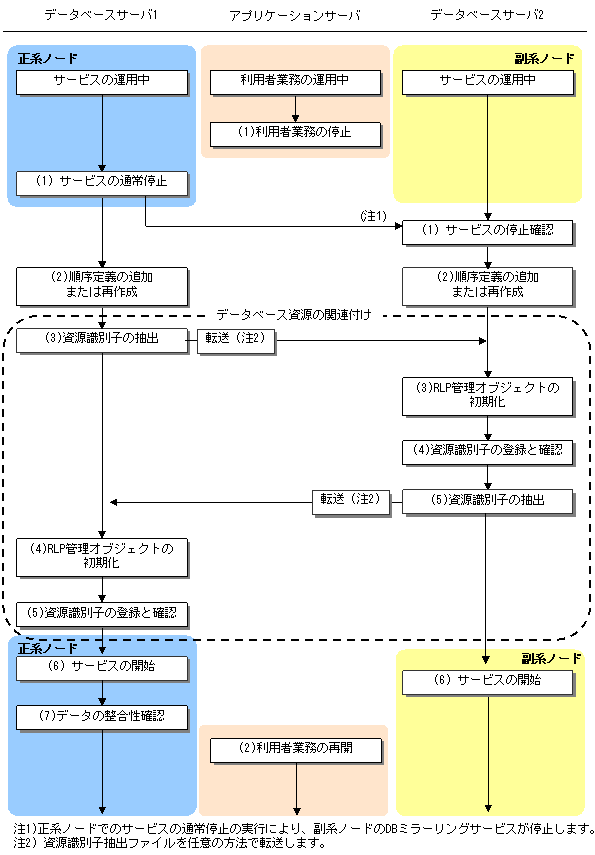
順序の追加または再作成は、両ノード同時に行う保守の手順で実施します。
新たに順序を追加または再作成する場合は、以下の操作を行う必要があります。
副系ノードでの順序の定義または再作成(削除と再定義)
順序の関連付け
注意
順序番号のRERUNログ(副系ノードでの採番結果)は、RDBディクショナリの更新操作として取得されるため、順序の追加または再作成にはDBミラーリングサービスを通常停止することが必要です。DBミラーリングサービス停止状態では、DBミラーリングシステムによって順序に対する操作とともに、データベースに対しても操作抑止が設定されます。
参照
両ノード同時に行う保守の手順については“7.2.1.3 両ノード同時に行う保守”を参照してください。
順序を追加する場合や再作成する場合の操作の手順を以下に示します。
操作の手順

データベースサーバ1の操作
DBミラーリングサービスの通常停止を行います。
$ dxsvstop
rdbddlexコマンドを実行して、順序定義を追加または再作成します。
複写元RLPをrdbbcdcuコマンドで特定します。
rdbbcdcuコマンドのVオプションおよび、bオプションを実行してDCU構成を確認します。
$rdbbcdcu -V -b
LogGroup : system
RLCbuffNum : 128
RLCbuffSize : 2K
RLCnum : 3
RLCsize : 10240K
RLPid RLPname Kind OnMode OnStat RLPstat InhCause ConStat DisConCause LogRemain
1 rlp001 origin capture switch normal - disconnection - -
2 rlp002 duplicate init switch normal - disconnection - -2つのRLPのうち、“RLP種別(Kind)”が“origin”のRLPが複写元RLPです。rdbbcmapコマンドのEオプションおよび、pオプションを実行して資源識別子を抽出し、副系ノードに転送します。
$ rdbbcmap -E -p 複写元RLP名 資源識別子抽出ファイル名
複写先RLPをrdbbcdcuコマンドで特定します。
rdbbcdcuコマンドのVオプションおよび、bオプションを実行してDCU構成を確認します。
$ rdbbcdcu -V -b
LogGroup : system
RLCbuffNum : 128
RLCbuffSize : 2K
RLCnum : 3
RLCsize : 10240K
RLPid RLPname Kind OnMode OnStat RLPstat InhCause ConStat DisConCause LogRemain
1 rlp001 origin capture switch normal - disconnection - -
2 rlp002 duplicate init switch normal - disconnection - -2つのRLPのうち、“RLP種別(Kind)”が“duplicate”のRLPが複写先RLPです。
複写先RLPにおいて、セットアップスクリプトdxfmtmndb.shのdオプションおよび、pオプション、Mオプションを実行して、RLP管理オブジェクトの初期化を行います。
$ dxfmtmndb.sh -d 従系RLPのRLP定義ファイル名 -p 従系RLPのRLP名 -M
複写先RLPにおいて、rdbbcmapコマンドのRオプションおよび、pオプションを実行して、資源識別子の登録を行います。
複写先RLPは、手順4で実施したrdbbcdcuコマンドのKindがduplicateのRLPが複写先RLPです。
$ rdbbcmap -R -p 複写先RLP名 資源識別子抽出ファイル名
dxsvstartコマンドのcオプションを実行して、DBミラーリングサービスを開始します。
$ dxsvstart -c
順序番号を生成するなどの方法で、整合性を確認します。
データベースサーバ2の操作
以下のメッセージにより、正系ノードでのdxsvstopコマンドの実行による副系ノードのDBミラーリングサービスの停止を確認します。
SYMFOWARE_SYMDX: INFO: 12136: The DB mirroring service stopped in normal state by the demand from the other node.
rdbddlexコマンドを実行して、順序定義を追加または再作成します。
複写先RLPをrdbbcdcuコマンドで特定します。
rdbbcdcuコマンドのVオプションおよび、bオプションを実行してDCU構成を確認します。
$ rdbbcdcu -V -b
LogGroup : system
RLCbuffNum : 128
RLCbuffSize : 2K
RLCnum : 3
RLCsize : 10240K
RLPid RLPname Kind OnMode OnStat RLPstat InhCause ConStat DisConCause LogRemain
1 rlp001 duplicate reflect switch normal - disconnection - -
2 rlp002 origin init switch normal - disconnection - -2つのRLPのうち、“RLP種別(Kind)”が“duplicate”のRLPが複写先RLPです。
複写先RLPにおいて、セットアップスクリプトdxfmtmndb.shのdオプションおよび、pオプション、Mオプションを実行して、RLP管理オブジェクトの初期化を行います。
$ dxfmtmndb.sh -d 主系RLPのRLP定義ファイル名 -p 主系RLPのRLP名 -M
複写先RLPにおいて、rdbbcmapコマンドのRオプションおよび、pオプションを実行して、資源識別子の登録を行います。
$ rdbbcmap -R -p 複写先RLP名 資源識別子抽出ファイル名
複写元RLPにおいて、rdbbcmapコマンドのEオプションおよび、pオプションを実行して資源識別子を抽出し、正系ノードに転送します。
複写元RLPは、手順3で実施したrdbbcdcuコマンドのKindがoriginのRLPが複写元RLPです。
$ rdbbcmap -E -p 複写元RLP名 資源識別子抽出ファイル名
dxsvstartコマンドのrオプションを実行して、DBミラーリングサービスを開始します。
$ dxsvstart -r
アプリケーションサーバの操作
利用者業務を停止します。
利用者業務を再開します。
注意
格納データを暗号化している場合でも、rdbbcmapコマンドを使用して作成した資源識別子抽出ファイルは暗号化されません。資源識別子抽出ファイルを相手ノードに転送するときは、opensslコマンドなどのツールを使用して資源識別子抽出ファイルを暗号化してください。
ポイント
順序の更新結果はRDBディクショナリのRERUNログとして取得するため、順序定義の追加または再作成は、RDBディクショナリを配置しているシステムロググループのRLPに対して実施します。
参照
順序の追加や削除および再定義については“SQLリファレンス”を参照してください。
rdbddlexコマンドについては“コマンドリファレンス”を参照してください。