Systemwalker Webコンソールは、WWW(World Wide Web)ブラウザからSystemwalker Centric Managerの機能を使用する場合に使用します。リバースプロキシを使用することにより、イントラネット外からもSystemwalker Webコンソールを使用することができます。
管理者は監視イベントの通知を電子メールなどで受け付け、遠隔地(出張先など)でイベントの一覧を参照できます。
Systemwalker Webコンソールには、以下の2つがあります。
Systemwalker Webコンソール
Systemwalker Webコンソール(互換)
Systemwalker Webコンソール
Systemwalker Webコンソールの[ポータル]画面には、監視イベント情報が表やグラフで視覚的に表示されるため、監視対象全体の状況をすばやく把握することができます。
使用できる機能
Systemwalker Webコンソールからは、Systemwalker Centric Managerの以下の機能を利用することができます。
なお、コンソール操作制御運用時にはSystemwalker Webコンソールから監視機能を利用できません。
監視
ネットワーク/システムの障害の監視(MIB情報取得/イベント監視)および対処
業務の監視
Web連携機能を使用する場合は、“Systemwalker Centric Manager 導入手引書”の“Web連携機能を使用する場合”を参照してください。
画面例
以下に、Systemwalker Webコンソールの画面例を示します。
[ポータル]画面
監視イベント情報を集計した情報が表やグラフにまとめたノードのサマリ情報が表示されます。
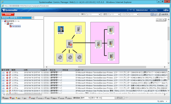
Systemwalker Webコンソール(互換)
Systemwalker Web連携で使用するコンソールです。
なお、Systemwalker Webコンソール(互換)では、監視状況の表示が利用できないため、Systemwalker Webコンソールを使用することを推奨します。
使用できる機能
Systemwalker Webコンソール(互換)からは以下の機能を利用することができます。なお、コンソール操作制御運用時にはSystemwalker Webコンソール(互換)は使用できません。
監視
ネットワーク/システムの障害の監視(MIB情報取得/イベント監視)および対処
業務の監視
また、Systemwalker Web連携機能では、以下の機能を利用することができます。
資源の配付
資源の配付状況の表示
インベントリ情報の表示
Web連携機能を使用する場合は、“Systemwalker Centric Manager 導入手引書”の“Web連携機能を使用する場合”を参照してください。
画面例
以下に、Systemwalker Webコンソール(互換)の画面例を示します。
ポイント
イントラネット外からSystemwalker Centric Managerに接続する場合
運用管理サーバをイントラネット内に作成し、リバースプロキシを使用して安全を確保します。これにより、IPアドレスが漏れるなどの心配が不要になります。