Top
ServerView Resource Orchestrator Virtual Edition V3.3.0 User's Guide
FUJITSU Software

7.3.2 Registering Blade Servers

To register a blade server (PRIMERGY BX series), its enclosing chassis must be registered first.
When using VIOM for I/O virtualization, VIOM server profiles should be registered in advance according to the procedure described in "7.1.1 Registering Profiles".
To register blade servers other than PRIMERGY BX servers, refer to "7.4 When Using Rack Mount and Tower Servers".

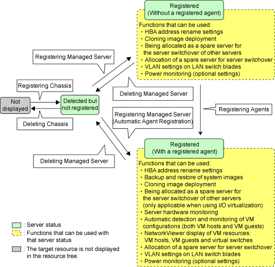
Figure 7.1 Status Transition Diagram for Managed Servers

Use the following procedure to register blade servers.

  1. In the ROR console server resource tree, right-click an unregistered server blade or partition in the target chassis, and select [Register]-[Server] from the popup menu.

    The [Register Server] dialog is displayed.

  2. Perform the following settings:

    Physical Server Name

    Enter a name to assign to this physical server.
    Enter a character string beginning with an alphabetical character and containing up to 15 alphanumeric characters and hyphens ("-").

    Admin LAN (IP address)

    Enter the IP address used by this server on the admin LAN.

    When IP address is displayed
    Entering an admin LAN (IP address) is not required.
    Agents are automatically registered.

    Note

    • If ServerView Agents (mandatory software) is not running, message number 67231 will be displayed. In this case, server registration succeeds, but the agent is not registered.

      For details on the appropriate corrective action, refer to "Message number 67231" in "Messages".

    • If the admin LAN (IP address) of servers not running a physical OS or a VM host are displayed, old information may have been being displayed. After canceling registration of the server, right-click the chassis on the server resource tree and select [Update] from the popup menu to request an update of hardware properties. The IP address is updated to the correct value (it takes several seconds to obtain the information and to update).

    When IP address is not displayed
    Enter the IP address of this server's admin LAN network interface.
    The Agent will not be registered automatically, but can be manually registered after server registration if necessary. After registering servers, register agents as required.

    For details on registering agents, refer to "Chapter 7 Installing Software and Registering Agents on Managed Servers" in the "Setup Guide VE".

    Information

    When a physical OS and VM host are running on this server, the admin LAN (IP address) may be obtained automatically.
    After canceling registration of the server, right-click the chassis on the server resource tree and select [Update] from the popup menu to request an update of hardware properties.
    If the IP address is not shown after going through the above procedure, set it by manually entering the IP address and registering the server.

    Server OS category

    This option is displayed if the target server runs a physical OS or VM host.
    Select the appropriate server OS category (Physical OS or VM host).
    Selecting [VM Host] activates the user ID and password input fields. Those refer to the user name and password entered during installation of this VM host.
    Select the server OS category depending on whether the relevant server is used on a physical OS or a VM host.

    • For a Physical OS

      Select [Windows/Linux] or [Solaris].

    • For a VM Host

      Select [VM Host], and enter the VM host login account information.
      This login account information will be used by Resource Orchestrator to control and communicate with the registered VM host.

    User ID

    Enter the user ID to log in to the VM host. Specify a user ID that has VM host administrator authority.

    [Hyper-V]
    Users of the Hyper-V Administrators group can be specified.

    Password

    Enter the password of the user to log in to the VM host.

    [Apply Admin LAN NIC settings] checkbox

    The checkbox is displayed only for blade servers (PRIMERGY BX servers).

    • When not changing the Admin LAN NIC settings

      NIC1 (Index1) and NIC2 (Index2) are used, without changing the NICs used for the admin LAN, the HBA address rename setup service, or for redundancy of the admin LAN.

    • When changing the Admin LAN NIC settings

      NIC1 (Index1) and NIC2 (Index2) are used as the NICs for the admin LAN, the HBA address rename setup service, and redundancy of the admin LAN.
      Select the NICs to use from Admin LAN (MAC address1) and Admin LAN (MAC address2).

    Admin LAN (MAC address 1)

    Displayed when the [Apply Admin LAN NIC settings] checkbox is selected.
    Select the NIC to use for the admin LAN. The IP address allocated to the selected NIC is displayed in [Admin LAN (IP address)]. When an IP address is not allocated, specify the admin LAN (IP address) of the server to register.

    Admin LAN (MAC address 2)

    Displayed when the [Apply Admin LAN NIC settings] checkbox is selected.
    Select the NICs used for the HBA address rename setup service or for admin LAN redundancy.
    For the following cases, select the [Disable MAC address 2].

    • When not using the HBA address rename setup service

    • When not performing admin LAN redundancy

    Note

    • For details about the network interfaces used on the admin LAN, refer to "7.1 Network Configuration" in the "Design Guide VE".
      If an incorrect network interface is used, Resource Orchestrator will use a wrong MAC address for the admin LAN.
      An admin LAN IP address is required even when registering a spare server.
      Enter an IP address that does not conflict with the IP address of any other managed server on the admin LAN.

    • When using backup and restore, cloning, or HBA address rename, the NIC (or LAN expansion board) must support PXE boot.

    • When registering a newly-mounted PRIMERGY BX900 server, as recognition of this server blade's admin LAN MAC address will take time, error message number 61142 may be displayed.
      In this case, after registration has been canceled, right-click the chassis on the server resource tree and select [Update] from the popup menu to request an update of hardware properties. This will update the MAC address to the correct value. This may also take a few minutes to obtain hardware information and update internal properties.
      Confirm that the correct MAC address is displayed correctly before registering the server again.

      For details on the appropriate corrective action, refer to "Message number 61142" in "Messages".

    • A server running a VM host can still be registered as a physical OS if its [Server OS category] is set to [Windows/Linux]. (For Windows Server 2008, etc.)
      A VM host server that was mistakenly registered as a physical OS should be deleted and re-registered as a VM host.

    • The same NIC cannot be selected for [Admin LAN (MAC address 1)] and [Admin LAN (MAC address 2)].

    • For the following cases, after selecting [Disable MAC address 2] for [Admin LAN (MAC address 2)], the lowest numbered NIC which is not used for [Admin LAN (MAC address 1)] is used for Admin LAN2.

      • When using the HBA address rename setup service

      • When performing admin LAN redundancy

  3. Click the [OK] button.

    The registered server will be displayed in the server resource tree.

Note

  • When an agent is registered on a VM host, all VM guests running on that VM host are also registered automatically. Whenever a VM guest is created, modified, deleted, or moved on a registered VM host, the changes are automatically updated in the server resource tree.

  • The VM guest name displayed in the ROR console is either the VM name defined in its server virtualization software or the host name defined in the guest OS.
    The timing at which the host name of a guest OS is detected and displayed varies according its server virtualization software. For details, refer to "9.2.2 Functional Differences between Products" in the "Design Guide VE".

  • It is recommended not to use duplicate names for physical OSs, VM hosts, and VM guests. If duplicated names are used, those resources cannot be managed from the command-line.

  • When registering a server on which the agent was installed, it is necessary to either reboot the server or restart its related services (explained in the "2.2 Starting and Stopping Agents" in the "Operation Guide VE") after server registration. This step has to be done before running any image operation (system image backup or cloning image collection).
    For details on how to restart the agent, refer to "2.2 Starting and Stopping Agents" in the "Operation Guide VE".