ページの先頭行へ戻る
Interstage Application Server V12.0.0 シングル・サインオン運用ガイド
FUJITSU Software

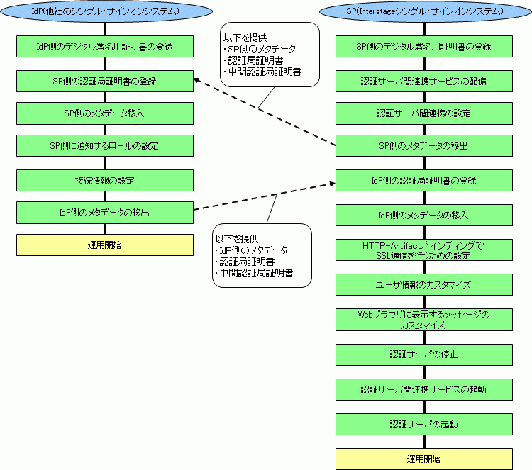
8.4.2 導入の流れ

  IdP側とSP側の導入の流れは、以下のとおりです。