This section describes how segment information that uses locked network resources is treated in the [Segment] tab of the [L-Platform Template] window for each of the following items.
Table component of the [Segment] tab
[Create New Segment] area
[Edit Segment] area
Table Component of the [Segment] Tab
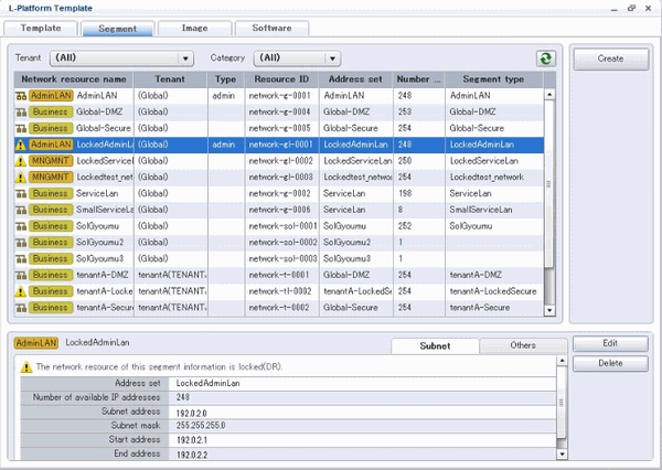
During a failback, segment information that uses locked network resources is displayed with a warning icon at the left side of the list. When the segment information is selected, a warning icon and a message indicating that the network resource is locked are displayed in the details area at the lower part of the window.

[Create New Segment] Area
Locked network resources are not listed in the window for creating segment information.
[Edit Segment] Area
If the network resource specified in the segment information is locked, a warning icon and a message are displayed in the area for [Edit Segment] area.
Segment information can still be edited (to change category and segment type), even if network resources are locked.
