クライアントとサーバ間で暗号化通信をするためには、SSL通信環境を構築する必要があります。
注意
管理サーバにSSL通信環境を構築するには、サーバ機能をインストールして、管理対象サーバとしてください。
管理サーバ、管理対象サーバについては、“マルチサーバ運用ガイド”の“マルチサーバ管理機能”を参照してください。サーバ機能のインストールは、“インストールガイド”を参照してください。
■SSL通信環境の構築(クライアント・サーバ間)
Interstage ディレクトリサービスでは、以下のクライアントをSSL通信の対象としています。
Interstage ディレクトリサービス LDAPコマンド(ldapsearch、ldapmodify、ldapdeleteコマンド)
Interstage ディレクトリサービスにアクセスするユーザアプリケーション
以下の手順でSSL通信環境を構築します。
Interstage管理コンソールをインストールしていない場合は、「証明書/鍵管理環境」を構築します。
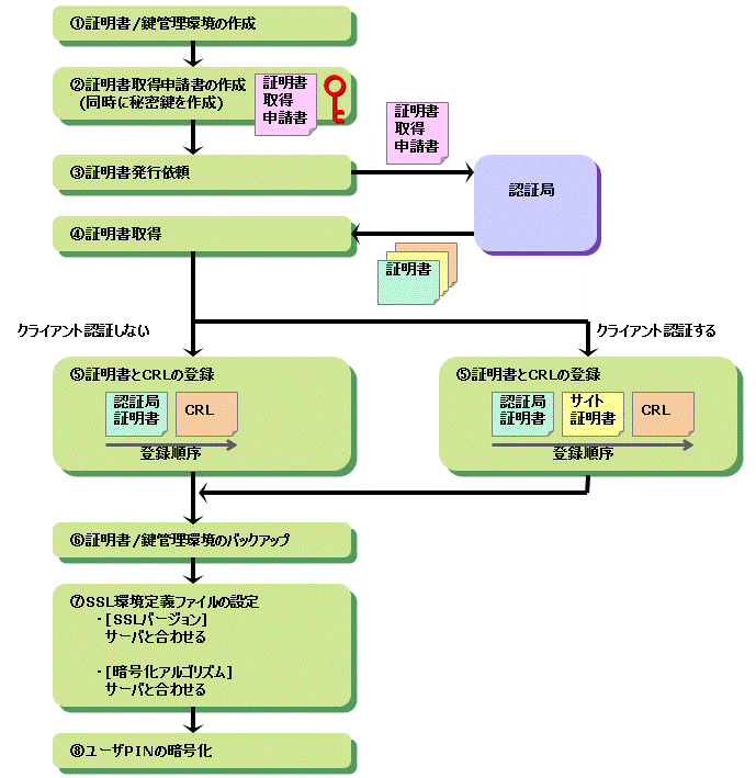
証明書/鍵管理環境の作成(下図(1))
秘密鍵の作成と証明書の取得(下図(2)~(4))
証明書とCRLの登録(下図(5)~(6))
SSL環境定義ファイルの設定(下図(7))
ユーザPINの暗号化(下図(8))
以下に証明書/鍵管理環境を利用する場合のサーバのSSL通信環境構築の流れ図を示します。

Interstage管理コンソールをインストールしている場合は、「Interstage証明書環境」を構築します。
Interstage証明書環境の構築(下図(1)~(5))
証明書を利用するための設定(下図(6))
以下にInterstage証明書環境を利用する場合のサーバのSSL通信環境構築の流れ図を示します。

証明書/鍵管理環境の作成(下図(1))
秘密鍵の作成と証明書の取得(下図(2)~(4))
証明書とCRLの登録(下図(5)~(6))
SSL環境定義ファイルの設定(下図(7))
ユーザPINの暗号化(下図(8))
以下にクライアントのSSL通信環境構築の流れ図を示します。
注意
クライアント認証をしない場合は、サイト証明書を登録する必要はありません。

ここでは、クライアントとサーバとで使用する証明書の認証局が同じ場合について説明します。クライアントとサーバとで使用する証明書の認証局が違う場合、およびSSLを使用した暗号化通信の詳細は、“セキュリティシステム運用ガイド”を参照してください。
■本製品がサポートしている認証局(証明書発行局)
本製品がサポートしている認証局(証明書発行局)として、以下を使用することができます。
プライベート認証局(社内用など、利用範囲を限定した証明書発行サービス)
Systemwalker/PkiMGR
当社のインターネット/イントラネットで証明書管理を実現するソフトウェア。詳細については、Systemwalker/PkiMGRのマニュアルを参照してください。
パブリック認証局(信頼された第三者として証明書発行サービスを行う認証局)
日本ベリサイン株式会社
日本認証サービス株式会社
サイバートラスト株式会社
GMOグローバルサイン株式会社