The RC Console is used by the infrastructure administrator to register ICT resources in resource pools, release resources from resource pools, create L-Servers, and check the status of resources.

Operations can be performed either from the menu bar or popup menus.The RC console menu is described below.
For details regarding menus not listed below, refer to "Chapter 2 User Interface" of the "ServerView Resource Coordinator VE Setup Guide".
| Menu bar | Menu | Submenu | Function | 
|---|---|---|---|
| File | L-Server Template | Import | Imports an L-Server template. | 
| Export | Exports an L-Server template. | ||
| Settings | Pool | Register | Registers a resource in the selected resource pool. | 
| Unregister | Deregisters the selected resource from a resource pool. | ||
| Create | Folder | Creates a resource folder in the server tree or orchestration tree. | |
| Tenant | Creates a tenant folder in the orchestration tree. | ||
| Pool | Creates a resource pool in the orchestration tree. | ||
| L-Server | Creates an L-Server. | ||
| Network Resource (New) | Creates a new network resource. | ||
| Network Resource (Using existing admin subnet) | Creates a network resource from an admin LAN subnet. | ||
| Move to Folder | - | Moves a resource pool, resource folder, or a resource to another resource folder. | |
| Move to Pool | - | Moves a resource to another resource pool. | |
| User Accounts | - | Creates, modifies, or deletes a user account. | |
| User Groups | - | Creates, modifies, or deletes a user group. | |
| Change Password | - | Change the password of the logged-in user. | |
| Modify | Basic Information | Modifies the basic information of a resource pool, resource folder, or a resource. | |
| Specification | Change L-Server or network resource specifications. | ||
| Attach Disk | Attaches disks to an L-Server. | ||
| Detach Disk | Detaches disks from an L-Server. | ||
| Network Configuration | Changes the network configuration of an L-Server. | ||
| Definition | Modifies L-Server definition information. | ||
| Operation | Snapshot | Collect | Collects a snapshot of the L-Server. | 
| Restore | Restores a snapshot to the L-Server. | ||
| Delete | Deletes a snapshot. | ||
| Console Screen | - | Opens the L-Server console. | |
| Install VM Tool | - | Connects the ISO images for installing VMware Tools to an L-Server. | |
| Backup/Restore | Backup | Backs up L-Server system images. | |
| Restore | Restores L-Server system images. | ||
| Delete | Deletes backup system images. | 
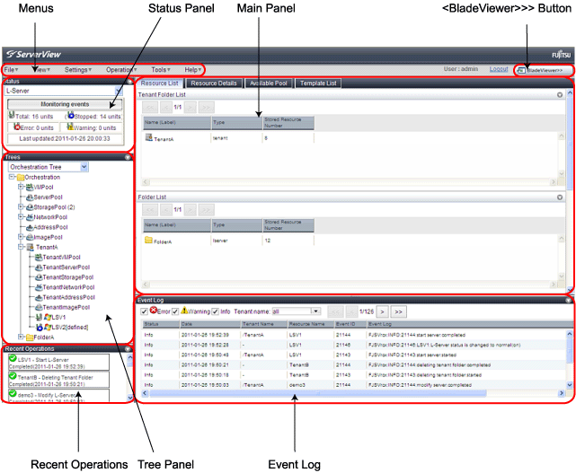
The Status Panel displays the status of managed servers. 
Only the L-Server status is displayed for the following users:
Users with a role that only allows use of L-Servers
Users with restricted access
If a warning or error event occurs on a managed server, the status monitoring area starts to blink.
If you click the blinking area, the server's information is displayed on the main panel.
For details of the status, refer to "2.3 Status Panel" in the "ServerView Resource Coordinator VE Setup Guide".
CIMS displays the orchestration tree and storage tree in addition to the trees provided by ServerView Resource Coordinator VE. If resource folders have been created in the server tree, these resource folders are also displayed.
Only the orchestration tree is displayed for the following users:
Users with a role that only allows use of L-Servers
Users with restricted access
The resources displayed are restricted according to the access rights of the logged in user.
Manages and operates L-Servers and resource pools.
All resources authorized for access by the logged in user are displayed. The resources displayed differ depending on the role and access rights of the user.
The statuses of the following resources are shown in a tree view:
Resource folders and L-Servers
Resource pools and the resources registered in resource pools
The top-level resource folder of each tree is called a root folder. The standard tree consists of only the root folder.
The orchestration tree displays the following information:
Resource List
Displays information on resources related to the resource selected in the resource tree.
Resource Details
Displays detailed information for the resource selected in the resource tree. Additionally, external software can be opened.
Available Pool
A list of resource pools available for use is displayed.
Template List
A list of L-Server templates available for use is displayed.
Using an L-Server template, an L-Server can be created.
The server resource tree displays all chassis, servers, VM hosts, VM guests, and LAN switches managed in Resource Orchestrator, in a tree view.
The network resource tree displays all LAN switches other than LAN switch blades managed in Resource Orchestrator, in a tree view.
The storage resource tree displays all storage management software, storage units, RAID groups, LUNs, and virtual disks of VM guests managed in CIMS, in a tree view.
Resources displayed in the server resource tree and network resource tree are represented by an icon and their resource name.
For details on icons and their resource names, refer to "Chapter 2 User Interface" of the "ServerView Resource Coordinator VE Setup Guide", and "5.2 Resource Status" in the "ServerView Resource Coordinator VE Operation Guide".
The Main Panel displays information on resources selected in the tree.
Displays the progress statuses and results of operations performed in Resource Orchestrator according to the user's scope of access.
Information about the events that occurred is displayed.
Events for ServerView Resource Coordinator VE are displayed in the event log, in addition to the events for this product.
Histories of the events that have occurred with managed resources are displayed as a list.
The resources displayed are restricted according to the role and access range for the user that is logged in.
BladeViewer is a management interface specially designed for blade servers. It can only be used in conjunction with PRIMERGY BX servers registered as managed servers.